排序
云梦次元ICP备案系统源码
简介: 云梦次元ICP备案系统源码 本源码目的是让各位可以自己搭建一个自己的“ICP备案”。仅能用于娱乐性质! 安装教程: 1.将根目录下的database.sql导入到数据库中 2.修改configdatabase.php...
PicCool主题,高颜值的WordPress素材主题
简介: PicCool主题,高颜值的WordPress素材虚拟资源主题,适合做资源站,图片站,写真站 功能特点:宫格布局和瀑布流布局随意切换,单张下载和全部下载任意设置,优雅的用户中心,高级筛选让筛...
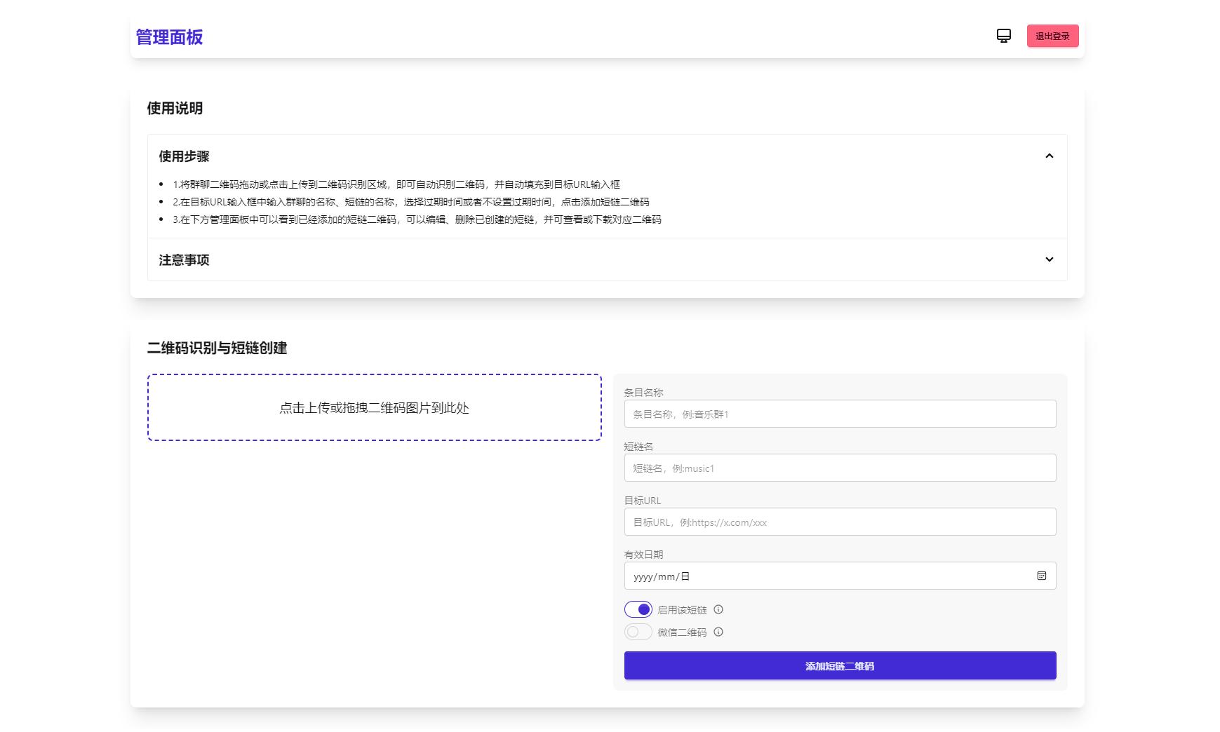
微信群永久二维码生成系统源码
简介: 苦于微信群聊二维码频繁变动,开发这个能生成永久二维码的工具,不需要服务器。也可作为 URL 缩短链接服务使用。 功能特性 1.生成永久短链接,指向微信群二维码...
MBTI十六型人格职业性格测试源码完整版 亲测源码
简介: MBTI十六型人格职业性格测试源码完整版 亲测源码 亲测完整可用,PC+H5自适应前端,代码完整无加密。 测试环境:Nginx+PHP7.4+MySQL5.6 图片: 课程下载:
最新学生成绩管理系统源码 Thinkphp6框架
简介: 最新学生成绩管理系统源码 thinkphp6框架 一款专为教育机构设计的学生成绩管理系统,旨在提高教育工作者的工作效率,优化成绩管理流程。该系统基于PHP开发,采用thinkphp框架,前...
最新公共聊天室系统源码 ChatNet V1.11-V1.9 完整汉化版源码 私人聊天程序
简介: 最新公共聊天室系统源码 ChatNet V1.11-V1.9 完整汉化版源码 私人聊天程序 最近看一个聊天室源码界面很好看,聊天也很流畅,支持发送图片语音文件等,还可以以游客身份登录参与,...
2025姓名配对测算系统最新源码 带后台
简介: 2025姓名配对测算系统最新源码 带后台 一套网上全新的UI,用于姓名配对,支持投流各大平台,全开源可进行二开! 投流的老板可以放心使用这套 后台登录地址:/admin &nb...
全新轻量级PHP简约活码管理系统
简介: 轻量级PHP活码管理系统,支持二维码动态更新与过期自动失效。 技术特点: 无数据库依赖,JSON存储数据 后台管理密码加密验证 自适应移动/PC端展示 7天自动过期机制 适用于短期活动、临时...
海外新版本开发高端Apple/科技汽车/共享投资理财系统源码
简介: 海外新版本开发高端Apple/科技汽车/共享投资理财系统源码 测试还可以,产品图有些失效自己上传下就好了,前后端都是英语额,阿拉伯语 图片: 课程下载:
全新二次元短视频解析系统带卡密验证
简介: 最新二次元短视频解析系统带卡密验证 在此基础还有一个后台 不过是可以直接进的有能力的可以自己改一下~ 然后配置的所有东西都在/includes/config.php里面 图片: 课程下载:
最新双端获取TXL、相册、短信、定位、已安装APP信息系统源码 全开源
简介: 最新双端获取txl、相册、短信、定位、已安装APP信息系统源码 全开源 安装教程: 安卓和苹果APP打包都使用的是 HBuilder X 工具 只需要把项目导入HBuilder X,修改配置域名为你的后...
卡密分发系统源码 激活码自动发放系统
简介: 卡密分发系统源码 激活码自动发放系统 专注于卡密分发管理。它提供了安全、高效、易用的卡密生成、存储和发放功能,旨在满足各类需要自动化分发虚拟商品的应用场景。该项目旨在帮助用户...
PHP开源广告投放系统网站源码
简介: PHP开源广告投放系统网站源码 一个专注于广告投放优化的开源系统,集成了精准定向和效果跟踪功能,助力使用者高效管理广告资源。用户可以追踪广告投放效果,查看访问人数并统计PV、UV数...




















